Los complementos son el alma del ecosistema de WordPress. Al elegir un sitio web o una plataforma de blogs, la extensibilidad principal de WordPress a través de complementos suele ser un factor importante al elegir una ruta de WP. Dicho esto, sin embargo, no todos los complementos se crean de la misma manera. Además, no todos los complementos deben estar activos todo el tiempo. Queremos mostrarle cómo desinstalar complementos de WordPress para que cuando tenga que eliminarlos, no tenga que lidiar con fragmentos de complementos y tablas huérfanas que saturan los archivos de su sitio web.
Desactivación y desinstalación del plugin de WordPress
No es raro que los usuarios de WordPress combinen la desactivación de un complemento con la desinstalación de un complemento. Después de todo, ambos pasos eliminan el bloqueo de su sitio web, por lo que uno es tan bueno como el otro, ¿verdad? Así que no. No exactamente.
La desactivación de complementos es solo eso. Desactivación. El complemento ya no estará activo en su sitio, lo que significa que todas las funciones que ha habilitado ya no funcionarán. Cada vez que instale el enchufe, Activar antes de que empiece a funcionar. en Complementos menú, puede hacer lo mismo desactivar cada enchufe individualmente.
Haciéndolo no elimine archivos y configuraciones de complementos de su sitio. Puedes reactivarlos en cualquier momento.

Sin embargo, eliminar o desinstalar un complemento eliminará los archivos del complemento de su sitio web. La mayoría de ellos, al menos.
Suscríbete a nuestro canal de YouTube
¿Por qué desinstalarías el plugin de WordPress?
La mayoría de las personas desinstalan los complementos de WordPress porque han terminado con ellos. Tal vez para usted ha superado la necesidad de sus características, encontró un reemplazo o simplemente no le gusta.
Otra razón importante para la desinstalación es que el complemento está causando problemas con el sitio web. El complemento puede tener una vulnerabilidad de seguridad que podría hacer que los datos de su sitio web sean vulnerables. Tal vez ya lo haya hecho. Puede haber un conflicto entre su tema y el complemento, o los desarrolladores pueden haber detenido el desarrollo y ya no es compatible con las últimas versiones de WordPress.
La mayoría de estos problemas se pueden solucionar simplemente desactivando el complemento (como se muestra arriba). Pero los archivos potencialmente afectados aún existen en su servidor. Y estos deben ser eliminados. Así que desinstalando.
¿Cómo desinstalar un complemento de WordPress de su tablero?
Desinstalar el complemento de WordPress desde el panel de administración de WP es simple. Ingresar Complementos – complementos instalados para ver la lista completa de elementos instalados.

Desde allí, debe desactivar cada complemento que desee desinstalar. Puede hacer clic en el botón de desactivación que mostramos arriba o marcar la casilla junto a cualquier cantidad de complementos y elegir Dactivar desde el menú desplegable Acciones masivas.

Una vez que este proceso se complete, solo necesita repetirlo, solo seleccionando esta vez Deliminar de la lista desplegable.

Tenga en cuenta que después de hacer clic en el botón para eliminar un complemento, deberá volver a instalarlo si cambia de opinión.
¿Qué sucede después de desinstalar un complemento de WordPress?
En muchos casos, la desinstalación de un complemento de WordPress elimina las carpetas y los archivos que ha creado en el /wp-content/complementos/ el directorio de su servidor. Esta será una pausa limpia y puede estar seguro de que el inodo del servidor y el uso del almacenamiento disminuirán.
Sin embargo, algunos complementos no solo se adjuntan a su sitio a través de los archivos que instalan. Algunos complementos modifican las bases de datos centrales de WordPress al crear tablas y administrar datos con el propio núcleo de WP. (Este es un comportamiento normal, por cierto. No se preocupe si lo hace). Algunos complementos que protegen su sitio contra la piratería pueden cambiar .htaccess archivo (como complementos de redirección).
Sin embargo, después de desinstalar alguno Los complementos no eliminan las tablas correspondientes y las entradas de la base de datos. En algunos casos, esto se debe a que los desarrolladores desean conservar la configuración del usuario en caso de reinstalación. Pero aparte de eso, algunos complementos simplemente dejan bits y bytes de datos que eventualmente pueden obstruir su servidor y comenzar a afectar el rendimiento y el tiempo de ejecución de la consulta.
Además, algunos complementos dejan un rastro de sus archivos en el propio sistema de archivos. Por ejemplo, puede usar un complemento de copia de seguridad, pero elegir desinstalarlo temporalmente. En la mayoría de los casos, las carpetas de complementos de copia de seguridad permanecerán, ya que contienen copias de seguridad del sitio. En ese caso, es seguro mantener el sitio seguro. Sin embargo, algunos complementos simplemente dejan archivos huérfanos que es posible que desee limpiar.
Cómo eliminar por completo todos los archivos de complementos de WordPress
Parte de saber cómo desinstalar complementos de WordPress es saber que no es 100% necesario eliminar todos los archivos. Si es un principiante de WordPress o no sabe mucho sobre la estructura de archivos de WP (o simplemente no quiere profundizar tanto), no se preocupe. La probabilidad de que los archivos huérfanos y las tablas de la base de datos le afecten es bastante baja.
Sin embargo, si su sitio depende de cada 0,1 s de velocidad de página que puede aumentar, la limpieza de su sistema de archivos y base de datos puede ser justo lo que está buscando.
Cómo eliminar cualquier archivo sobrante usando SFTP
SFTP es la forma más segura de eliminar estos archivos del servidor. Puede configurar las credenciales de FTP para cualquier sitio alojado allí en su proveedor de alojamiento web. En Siteground, la sección Herramientas del sitio para cada sitio contiene cuentas ftp una pestaña donde puede crear tantas cuentas con privilegios SFTP como desee.

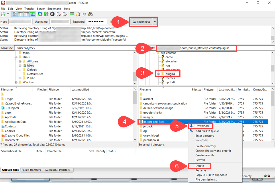
Después de seguir estos pasos, use estas credenciales para iniciar sesión a través de un cliente FTP como FileZilla. Usar Acoplamiento rápido (1) para facilitar su uso, pero también puede guardar sus datos de inicio de sesión en el menú Archivo.

Después de iniciar sesión, verá la estructura de directorios de su sitio web a la derecha (2)y la computadora está en el panel izquierdo. Vaya a su sitio para /wp-content/complementos/ (3) y localice los archivos del complemento. El nombre suele ser similar a su título, aunque no siempre es exacto. Por ejemplo, el complemento que desinstalamos se llamaba Importador de RSS pero el directorio era /xml-archivo-importación (4).
Haga clic derecho en la carpeta que desea eliminar y seleccione Descargar (5). Tenga en cuenta que esto no eliminará los archivos del complemento, sino que los colocará en su sistema local y hará una copia de seguridad de ellos en caso de que algo salga mal. Después de hacer esto, haga clic derecho nuevamente y seleccione Quitar (6).

Cuando se le solicite que confirme la eliminación, haga clic en Sí. Eso es todo. SFTP eliminó con éxito los archivos de complemento restantes de su sitio.
Cómo deshacerse de las tablas huérfanas en la base de datos
Si bien los archivos se pueden manejar fácilmente a través de SFTP, mantener la base de datos en sí puede ser un poco más difícil. Esta es una parte muy avanzada de la publicación y no la recomendamos a todos. Sin embargo, si realmente necesita mantener su sitio web impecable, aquí le mostramos cómo hacerlo.
Pero recuerda primero haz una copia de seguridad de tu sitio. Cada vez que juegues con tu base de datos de WordPress, haz una copia de seguridad de tu sitio. Todo sale mal, las mesas se eliminan y su sitio puede desconectarse. Por lo tanto, es imperativo tener una copia de seguridad rápida para restaurar.
Con eso en mente, probablemente quieras usar Limpieza avanzada de bases de datos enchufe para esto.

Usar un complemento para deshacerse de los complementos puede parecer extraño, pero eso hace que el mantenimiento de la base de datos sea tan simple que vale la pena. (¡Además, se desinstala limpiamente!)
los Limpiador de base de datos WP el elemento del menú lo llevará a una página simple donde puede ver todo el espacio huérfano y generalmente desperdiciado en su base de datos.

Notarás que no todo aquí está relacionado con los complementos. Hay más de 4500 versiones de publicaciones en la captura de pantalla anterior. En el lado derecho de cada categoría, puede establecer la cantidad de días que se excluirán. Por ejemplo, lo configuramos para excluir los últimos 14 días de revisiones posteriores en caso de que fueran necesarias para, bueno… revisiones. Puede seleccionar elementos para eliminar, seleccionar Claroy su sitio web será mucho más fluido.
Para obtener más información sobre complementos, consulte Mesas Correa.

Las tablas generalmente se nombran en un formato legible decentemente, y probablemente pueda averiguar a qué complemento pertenecen. La versión Pro del complemento le dará esta información (y eso es solo $ 39 por dos licencias de sitiolo que vale la pena).
Todas las tablas enumeradas aquí son de complementos que ya no están instalados. Por ejemplo, los que comienzan con wp_obrońca_ proviene del complemento wpmudev, Defensor profesional. los wp_gamipress_ las tablas son de Gamipress. No todas estas tablas contienen datos, pero todas existen como datos en la base de datos.
Seleccione las tablas que desea optimizar (el complemento ofrece sugerencias para las que más necesita). En la lista desplegable, puede elegir Optimizar, Reparar, Eliminar o Vaciar filas.

Le sugerimos que utilice sólo Remover económicamente y cuando esté absolutamente seguro de que quitar esta mesa no le causará ningún problema. Así que límpialo por completo. (Es posible que hayamos dañado su sitio de WordPress mientras trabajábamos en esta publicación al ser descuidados con la eliminación de tablas). Le sugerimos que use Optimizar opción.
Cómo eliminar accesos directos asociados con complementos de WordPress desinstalados
Y, por último, la pesadilla de los usuarios de complementos de todo el mundo… los atajos. Realmente nos gustan los accesos directos aquí en Elegant Themes y creemos que es una forma fantástica de crear funcionalidad. Sin embargo, uno de los problemas con ellos es que si alguna vez deja de usar un complemento (incluso si lo desactiva y no lo desinstala), el complemento deja de funcionar. Y tiene un código abreviado sin renderizar que aparecerá en su sitio como texto sin formato, por ejemplo [shortcode param=”render_something” time=”always]
De hecho, es una reparación muy fácil, aunque manual. Ingrese su servidor web y encuentre acceso a phpMyAdmin. En SiteGround está en Site Tools – Sitio – MySQL – phpMyAdmin (pestaña). prensa Acceder a phpMyAdmin botón.

phpMyAdmin puede ser bastante complicado, pero esta parte no lo es. Navegar a Búsqueda (no consulta) y luego ingrese su consulta. estábamos buscando [yo_[et_[i_[et_ porque ese es el prefijo de shortcode que usamos aquí de Divi, y sabemos que el shortcode aparecerá con frecuencia.

Como puede ver, el shortcode es visible en el Publicar Contenido columna. También puede ver los números de identificación y los títulos de las publicaciones individuales. Puedes lidiar con eso de dos maneras. Primero puedes hacer clic Editar a la izquierda y saque el shortcode de la base de datos.

Además, puede ir manualmente a las publicaciones y páginas en el panel de control de WordPress y usar el editor de publicaciones para eliminarlas también. Buscar en la base de datos de esta manera es la mejor manera de encontrar publicaciones y páginas donde se encuentra el código abreviado. Afortunadamente, la mayoría de las veces, los accesos directos no se encuentran en casi todas las publicaciones, sino solo en algunas.
Además, complementos como Limpiador de código corto Lite/ Pro yo Mejor búsqueda y reemplazo puede buscar en la base de datos y eliminarlos en un abrir y cerrar de ojos.
Solicitud
Cada vez que tenga complementos en su sitio de WordPress, es probable que tenga que desactivarlos o desinstalarlos. Ya sea para solucionar problemas o simplemente para finalizar su funcionalidad, esperamos que, independientemente de su razonamiento, ahora sepa cómo desinstalar un complemento de WordPress de la manera correcta. Realmente no hay una forma incorrecta de hacer esto, pero como puede ver, algunos métodos pueden ser un poco más limpios que otros.
¿Cuál es su experiencia con la desinstalación de complementos de WordPress?
Artículo con una imagen de Sammba / shutterstock.com








